生产厂商:Devart产品类别:开发工具
Compare Bundle for SQL Server一对用于比较和部署数据库更改的简单工具
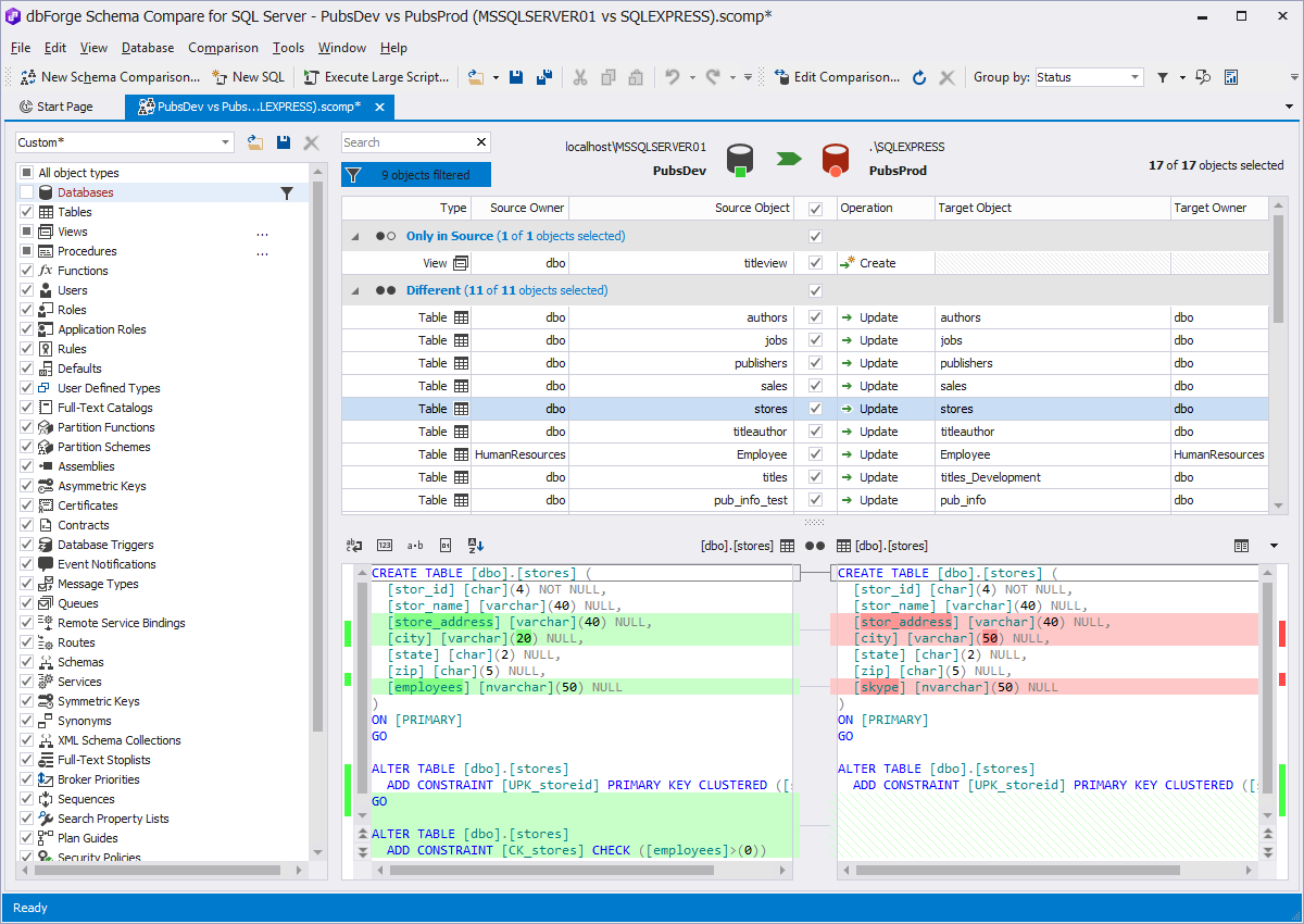
SQL比较捆绑包,用于处理SQL数据和架构差异
借助dbForge SQL Server捆绑包,完全可以处理数据库中的更改。它将节省您比较和部署SQL Server数据库的工作时间。该SQL捆绑包包含两个单独的工具,用于SQL Server的dbForge架构比较和用于SQL Server的dbForge数据比较,并且与分别购买每个SQL比较工具相比,具有很大的折扣。这两个程序都是SQL Server数据库同步工具中的领导者,并弥补了功能强大的SQL Server比较包。
产品功能
- 节省比较和同步SQL Server数据库更改的时间
- 创建无错误的部署脚本以更新目标数据库
- 将来自开发数据库的更新应用于暂存或生产
- 查找并修复由两个数据库之间的差异引起的错误
- 从本机备份中恢复丢失或损坏的例程和数据
- 在命令行界面的帮助下安排同步任务
- 在Amazon RDS上部署到SQL Server,SQL Azure和SQL Server
对象差异和部署工具
一种数据库比较工具,用于无缺陷地比较和部署SQL Server架构差异。
架构比较允许使用实时SQL Server数据库,快照,脚本文件夹,本机备份和源代码控制修订版。使用生成的SQL脚本比较SQL Server对象架构,分析差异并执行无错误的架构同步。








