生产厂商:Devart产品类别:开发工具
dbForge Monitor监视和分析SQL Server性能
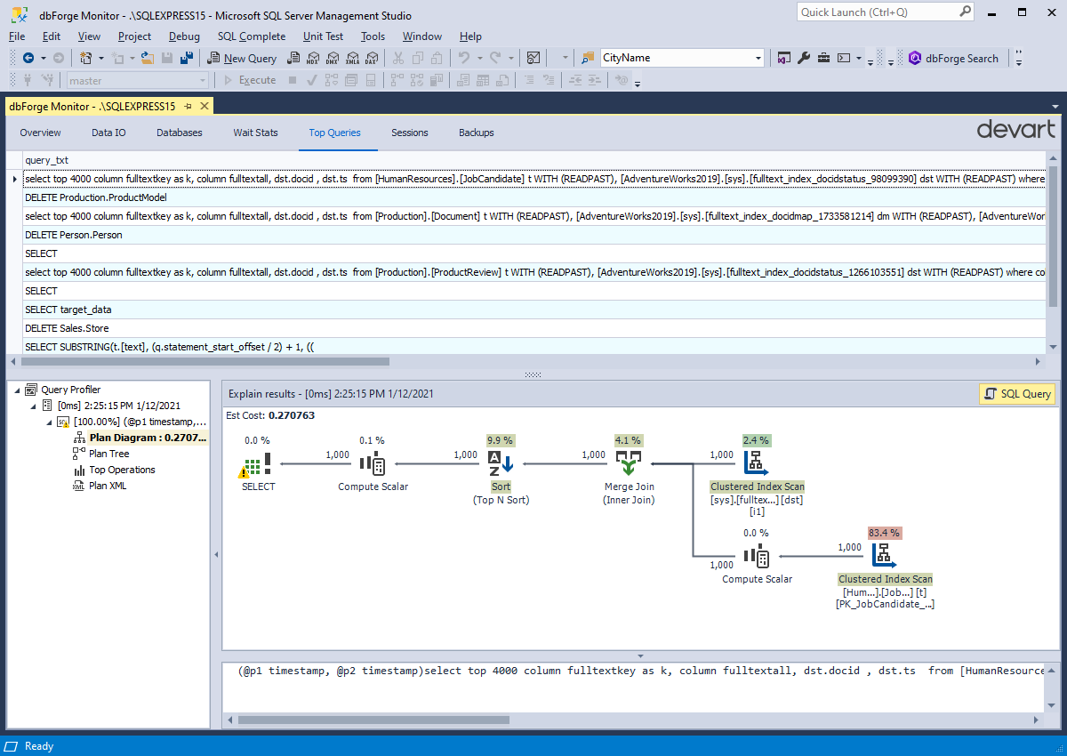
dbForge Monitor是Microsoft SQL Server Management Studio的免费插件,可让您实时跟踪和分析SQL Server性能。使用这个简单而轻巧的工具,您将能够轻松查明问题的根源,迅速找到性能瓶颈的根源并主动解决它们。
产品功能
- 立即了解所有服务器和数据库的状态
- 更快地诊断和解决问题
- 唾手可得的所有性能信息
- 快速发现根本原因
- 在几秒钟内找到并优化慢速查询
- 深入了解您的CPU和内存利用率指标
- 实现极高的DBA生产力








