生产厂商:Allround Automations产品类别:开发工具
Query Reporter 是一款易于使用的免费软件工具 ,用于根据针对 Oracle 数据库的 SQL 查询结果创建和运行 HTML 报告。通过简单的查询,您可以定义表格、中断和主/详细报告。您可以通过指定颜色、字体、对齐方式、格式、总和、标题、背景、边距等来优化布局。
产品功能
强大的替代变量
您可以在 SQL 文本中需要最终用户输入的地方使用替代变量。您可以定义这些替代变量是字符串、数字还是日期值,它们是否应表示为选择列表或复选框,默认值是什么,等等。
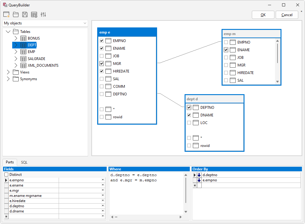
图形查询生成器
图形化 Query Builder 使创建新的 select 语句或修改现有语句变得容易。只需拖放表格和视图,为字段列表选择列,where clause 和 order by clause,根据外键约束定义连接表格,即可完成。

SQL 编辑器
SQL 编辑器使用语法高亮显示来提高 SQL 文本的可读性,并快速验证 SQL 语法是否正确。如果出现 SQL 语法错误,光标将位于错误位置。
PL/SQL Developer 报表兼容性
Query Reporter 使用与 PL/SQL Developer 相同的报表定义文件格式。因此,您可以使用 Query Reporter 运行由 PL/SQL Developer 用户创建的报表,而无需 PL/SQL Developer 许可证或安装。
命令行界面
您可以使用 Query Reporter 的命令行界面运行报告,而无需任何用户交互,并将结果保存在 HTML 文件中。这些结果文件可以使用任何 Web 浏览器查看。例如:
QueryReporter userid=scott/tiger@chicago exec=DeptEmp.rep
html=DeptEmp.html
安全
您可以创建需要在特权帐户下运行的报表,而无需向最终用户提供密码。例如,您可以为 SYS 账户定义报告,并将 SYS 密码包含在加密的报告定义文件中。只有当您拥有 SYS 密码时,才能查看或修改报表定义。
导出要素
报告的查询结果可以导出为 HTML、XML、CSV 或 TSV 格式。您也可以直接在 Microsoft Excel 电子表格中显示结果。








