生产厂商:Astah产品类别:开发工具
用于系统工程的 SysML 建模工具——使用 Astah SysML 更快地设计复杂系统 - 一种符合标准的 MBSE 建模工具。受到航空航天、汽车和嵌入式系统工程领域领导者的信赖。Astah SysML 是一款基于 SysML 标准的强大建模工具,专为基于模型的系统工程 (MBSE) 而设计。它使团队能够设计、分析和记录航空航天、汽车和嵌入式系统等领域的复杂系统。
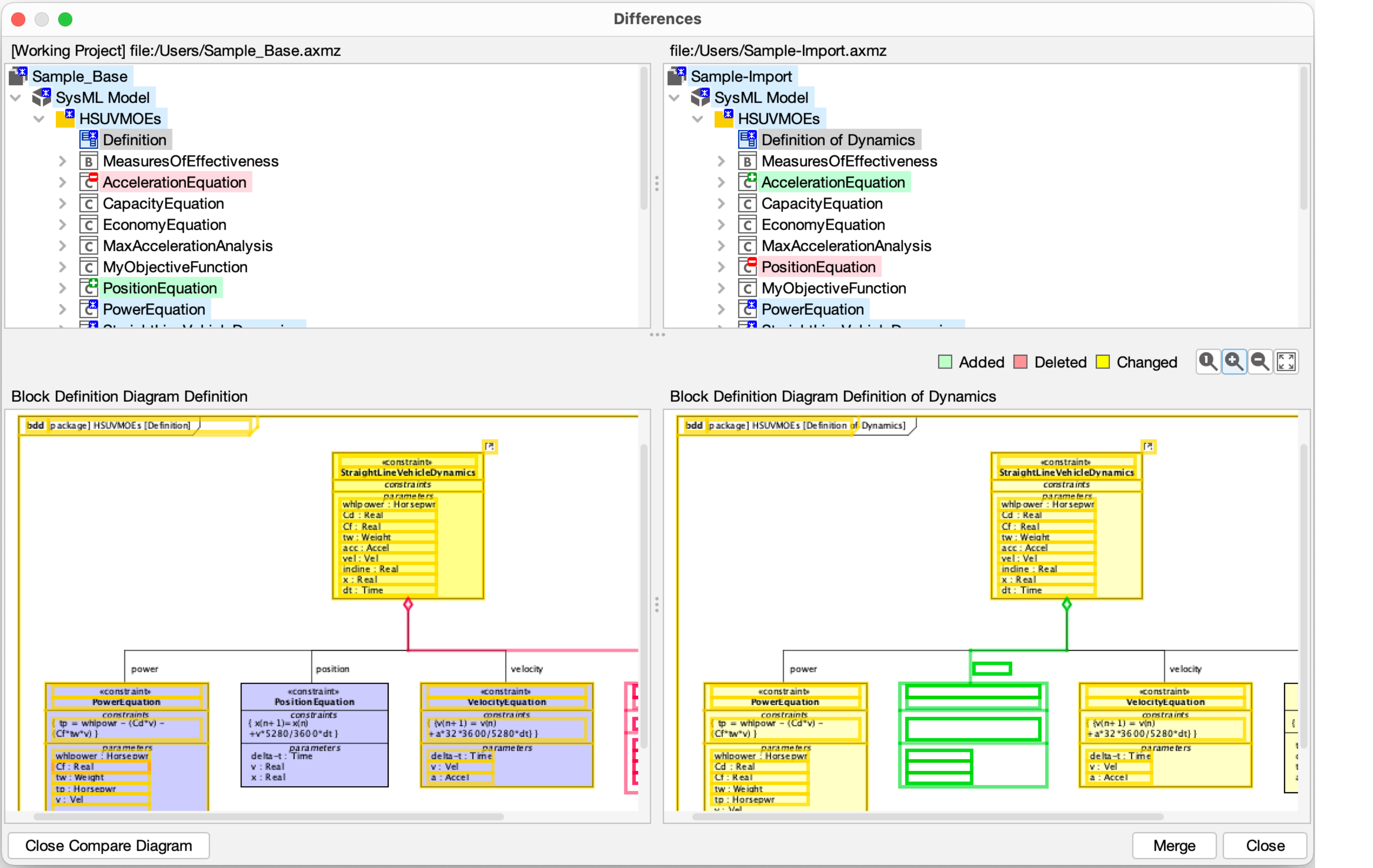
比较和合并模型
Astah SysML 允许多个工程师处理同一个项目,从而增强团队建模能力。使用比较和合并功能来识别模型文件的两个版本之间的差异并将它们集成。可以通过并排图表或详细表格格式直观地查看差异——
确保您不会错过任何变化。

更智能的模型
Astah SysML 包含可加速建模的辅助功能。借助自动对齐参考线、从文本创建多对象和一键作等功能,您可以在创纪录的时间内构建专业图表。
使用间隙扩展器/间隙消除器来整理布局,并快速搜索和替换元素 - 所有这些都是为速度、精度和清晰度而设计的。经验丰富的系统架构师可以使用脚本语言来访问模型 。
互作性
将您在 Astah SysML 中创建的图表导出为各种格式,包括图像文件。例如 JPG、PNG、EMF 和 SVG 以及 XML 格式,如 OMG XMI 2.5 和与 Cameo Systems Modeler(以前称为:MagicDraw
with SysML 插件)兼容的 MDXML。您还可以使用 MDXML 和 MDZIP 文件将模型数据从 Cameo
Systems Modeler 导入 Astah SysML。









